Jump to content

Releases/Fall 2025: Difference between revisions

From Resco's Wiki
Line 41: Line 41:


The calendar UI in the app has been enhanced to display the current time.
The calendar UI in the app has been enhanced to display the current time.
== Calendar: add week number to day view ==
You can display the week number when using the day view in the [[calendar]]. Using [[Woodford]], go to [[Localization]] and change the label "Calendar.DayLabelFmt".
[[File:Day-label-format-in-calendar.png|600px|alt=calendar localization: day label format]]
The <code>{0}</code> placeholder corresponds to the day, <code>{1}</code> is the week number.


== Last sync date ==
== Last sync date ==

Revision as of 06:36, 22 August 2025

Warning Work in progress! We are in the process of updating the information on this page. Subject to change.

The 18.2 / Fall 2025 release is planned for September 2025. Find the download links for the latest preview version on the Preview page.

Questionnaire Player Gen 2

New generation of questionnaires is available for a limited preview. See Questionnaire Player Gen 2 for more information.

Additional features included in 18.2 preview 3 (July 28):

  • We introduced the Search button, allowing users to search for text when answering questionnaires.
  • When completing questionnaires, users can now jump directly to the validation errors, using the Previous and Next buttons.
  • Markdown paragraphs can now include images.
  • The logo component
  • Significant work has been done in business logic: many rules that didn't function in the previous preview release now do. It is now possible to fetch data from other tables.
  • We made headway into integrating the player to Power Pages.

Rules: bugfix/change in behavior in row scripts

The row script in Woodford hid an insidious bug where the order in which you initialize variables affects the rule execution. With release 18.2.0 preview 3, the bug is fixed. Some of your row scripts that have accidentally worked because of the bug might suddenly stop working. For example, you might observe swapped values in cells. If you experience such behavior, please correct the cell bindings of your view and republish the app project with the latest Woodford. You can also contact Resco support for assistance.

Rules: Get UTC offset

Timezones can complicate distributed deployments. The rules engine of Resco Mobile CRM now supports a new operator, GetUtcOffset. It returns the difference between the logged-in user's time and UTC in minutes.

get UTC offset

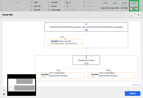
Rules: visual view

Woodford rules editor can now visualize XML rules as a flowchart. Edit a rule and click Visualize XML.

visualize XML rules in the editor

Bulk update: relationship property

Resco Mobile CRM now fills the Relationship property in On Load rules in bulk update forms when opened from an associated list. This is useful when custom bulk update logic needs information about the parent record or the name of the list from which it was invoked.

The Relationship is filled like this:

  • SourceUIElement: name of the associated list from which the bulk update was invoked
  • Target: the record behind the form where the associated list is hosted

Calendar: indicate current time

The calendar UI in the app has been enhanced to display the current time.

Calendar: add week number to day view

You can display the week number when using the day view in the calendar. Using Woodford, go to Localization and change the label "Calendar.DayLabelFmt".

calendar localization: day label format

The {0} placeholder corresponds to the day, {1} is the week number.

Last sync date

The Mobile users section of Woodford includes an extra column: Synchronized On. Quick access to the last sync date can simplify license management.

mobile users: last sync date

Style editor: format string validation

When editing styles, Woodford will now check if the entered format string is valid. For example, an appropriate warning is displayed if the parentheses don't match.

Salesforce optimizations

In our continuous effort to improve the experience of Woodford for Salesforce, we have optimized the process of connecting and updating metadata. Several steps of the process should now execute much faster, e.g., the deletion of business units, re-association of users with roles, or merging system users.

Salesforce: Better handling of Contentdocumentlink sync error

We have improved how Resco Mobile CRM reacts to failed uploads of ContentDocumentLink caused by null or deleted parent record (ContentDocument or referenced entity). These issues are now solved by automatically deleting them. A warning is saved to the sync log, e.g.:

WARN: sf_contentdocumentlink(17ac0d0f-b047-4f0c-9ff0-9cb006de3179).linkedentityid:03d5548c-393d-4f94-8370-1eeba7d94ac4 not in localdb. Deleting invalid record.
WARN: sf_contentdocumentlink(17ac0d0f-b047-4f0c-9ff0-9cb006de3179).linkedentityid: null. Deleting invalid record.

To make future troubleshooting of similar sync problems more efficient, we have improved the information displayed on the Sync Errors screen:

  • Sync errors due to missing Salesforce ID are now more explanatory, indicating that the cause is either a linked record upload failure or it has been deleted.
  • The layout of the Sync Errors list is more spacious to ensure even longer sync error messages are completely visible, especially on smaller devices.
  • Finally, the sync error item title for a ContentDocumentLink now shows the linked document name, not just "Unknown" as before.

(These changes are before the fall release as part of 18.1.8 hotfix.)

Pending questionnaires in web app

You can now use pending questionnaires in the web app version of the questionnaire player.